Крупнейшая бесплатная информационно-справочная система онлайн доступа к полному собранию технических нормативно-правовых актов РФ. Огромная база технических нормативов (более 150 тысяч документов) и полное собрание национальных стандартов, аутентичное официальной базе Госстандарта. GOSTRF.com - это более 1 Терабайта бесплатной технической информации для всех пользователей интернета. Все электронные копии представленных здесь документов могут распространяться без каких-либо ограничений. Поощряется распространение информации с этого сайта на любых других ресурсах. Каждый человек имеет право на неограниченный доступ к этим документам! Каждый человек имеет право на знание требований, изложенных в данных нормативно-правовых актах!

  


 

Приказ Министерства промышленности и торговли РФ от 6 ноября 2008 г. N 266

Об утверждении Административного регламента исполнения Федеральным агентством по техническому регулированию и метрологии государственной функции по учету национальных стандартов, правил стандартизации, норм и рекомендаций в этой области и обеспечению их доступности заинтересованным лицам

В соответствии с постановлением Правительства Российской Федерации от 11 ноября 2005 г. N 679 "О порядке разработки и утверждения административных регламентов исполнения государственных функций и административных регламентов предоставления государственных услуг" (Собрание законодательства Российской Федерации, 2005, N 47, ст. 4933, Собрание законодательства Российской Федерации, 2007, N 50, ст. 6285) приказываю:

1. Утвердить прилагаемый Административный регламент исполнения Федеральным агентством по техническому регулированию и метрологии государственной функции по учету национальных стандартов, правил стандартизации, норм и рекомендаций в этой области и обеспечению их доступности заинтересованным лицам.

2. Контроль за исполнением настоящего приказа возложить на заместителя Министра Саламатова В.Ю.

 

Министр                            В.Б. Христенко

 

Зарегистрировано в Минюсте РФ 2 декабря 2008 г.

Регистрационный N 12780

 

Административный регламент Федерального агентства по техническому регулированию и метрологии по исполнению государственной функции по учету национальных стандартов, правил стандартизации, норм и рекомендаций в этой области и обеспечению их доступности заинтересованным лицам

 

I. Общие положения

II. Требования к порядку исполнения государственной функции

III. Административные процедуры

Приложение 1 Форма журнала регистрации предоставления консультаций (справок) о ходе исполнения государственной функции по учету национальных стандартов, правил стандартизации, норм и рекомендаций в этой области и обеспечению их доступности заинтересованным лицам, а также отказ в их предоставлении (специальный журнал)

Приложение 2 Блок-схема исполнения Федеральным агентством по техническому регулированию и метрологии государственной функции по учету национальных стандартов, правил стандартизации, норм и рекомендаций в этой области и обеспечению их доступности заинтересованным лицам

Приложение 3 Форма Книги учета утвержденных документов в области стандартизации

 

I. Общие положения

1. Административный регламент Федерального агентства по техническому регулированию и метрологии по исполнению государственной функции по учету национальных стандартов, правил стандартизации, норм и рекомендаций в этой области и обеспечению их доступности заинтересованным лицам разработан в целях повышения качества исполнения и доступности результатов исполнения государственной функции и определяет правила организации, сроки и последовательность действий (административных процедур) при осуществлении государственной функции.

2. Государственная функция по учету национальных стандартов, правил стандартизации, норм и рекомендаций в этой области (далее - документов в области стандартизации) и обеспечению их доступности заинтересованным лицам осуществляется Федеральным агентством по техническому регулированию и метрологии (далее - Федеральное агентство).

3. Информационное и технологическое обеспечение государственной функции по учету национальных стандартов, правил стандартизации, норм и рекомендаций в этой области и обеспечения их доступности заинтересованным лицам осуществляется подведомственной организацией - Российским научно-техническим центром информации по стандартизации, метрологии и оценке соответствия (ФГУП "Стандартинформ").

4. Исполнение государственной функции по учету национальных стандартов, правил стандартизации, норм и рекомендаций в этой области и обеспечению их доступности заинтересованным лицам осуществляется в соответствии с:

Федеральным законом от 27 декабря 2002 г. N 184-ФЗ "О техническом регулировании" (Собрание законодательства Российской Федерации, 2002, N 52, (часть 1), ст. 5140, 2005, N 19, ст. 1752; 2007, N 19, ст. 2293);

Федеральным законом от 29 декабря 1994 г. N 77-ФЗ "Об обязательном экземпляре документов" (Собрание законодательства Российской Федерации, 1995, N 1, ст. 1; 2001, N 1 (часть I), ст. 2; 2002, N 52 (часть 1), ст. 5132; 2003, N 52 (часть I), ст. 5038);

Федеральным законом от 2 мая 2006 г. N 59-ФЗ "О порядке рассмотрения обращений граждан Российской Федерации" (Собрание законодательства Российской Федерации 2006, N 19, ст. 2060);

Федеральным законом от 27 апреля 1993 г. N 4866-1 "Об обжаловании в суд действий и решений, нарушающих права и свободы граждан" (с изменениями от 14 декабря 1995 г.) ("Российская газета", 1993, N 89, Собрание законодательства Российской Федерации ", 1995, N 51, ст. 4970);

Указом Президента Российской Федерации от 23 мая 1996 г. N 763 "О порядке опубликования и вступления в силу актов Президента Российской Федерации, Правительства Российской Федерации и нормативных правовых актов федеральных органов исполнительной власти" (Собрание законодательства Российской Федерации, 1996, N 22, ст. 2663; 1997, N 20, ст. 2242; 1998, N 33, ст. 3967, 2005, N 28, ст. 2865);

постановлением Правительства Российской Федерации от 3 декабря 2002 г. N 859 "Об обязательном экземпляре изданий" (Собрание законодательства Российской Федерации, 2002, N 49, ст. 4888);

постановлением Правительства Российской Федерации от 15 августа 2003 г. N 500 "О федеральном информационном фонде технических регламентов и стандартов и единой информационной системе по техническому регулированию" (Собрание законодательства Российской Федерации, 2003, N 34, ст. 3367; 2005, N 32, ст. 3326);

постановлением Правительства Российской Федерации от 29 декабря 2007 г. N 966 "О внесении изменений в Положение о федеральном информационном фонде технических регламентов и стандартов и единой информационной системе по техническому регулированию" (Собрание законодательства Российской Федерации 2008, N 2, ст. 91);

постановлением Правительства Российской Федерации от 25 сентября 2003 г. N 594 "Об опубликовании национальных стандартов и общероссийских классификаторов технико-экономической и социальной информации" (Собрание законодательства Российской Федерации, 2003, N 39, ст. 3773; 2005, N 32, ст. 3326);

постановлением Правительства Российской Федерации от 29 декабря 2007 г. N 962 "О внесении изменений в Положение об опубликовании национальных стандартов и общероссийских классификаторов технико-экономической и социальной информации" (Собрание законодательства Российской Федерации, 2008, N 2, ст. 88);

постановлением Правительства Российской Федерации от 17 июня 2004 г. N 294 "О Федеральном агентстве по техническому регулированию и метрологии" (Собрание законодательства Российской Федерации, 2004, N 25, ст. 2575; 2004, N 44, ст. 4357; 2006, N 37, ст. 3881).

Результаты исполнения государственной функции

5. Конечными результатами исполнения государственной функции являются:

создание и поддержание в актуальном состоянии полных и достоверных данных об утвержденных документах в области стандартизации;

обеспечение доступности для пользователей документов в области стандартизации, утвержденных Федеральным агентством.

Юридическими фактами и действиями, которыми заканчивается исполнение государственной функции, являются:

запись учетных данных о документах в области стандартизации в Книге учета документов в области стандартизации и автоматизированной информационной системе (далее - АИС) НОРМДОК;

доведение до всеобщего сведения в установленной форме информации об утверждении Федеральным агентством документов в области стандартизации;

доведение до всеобщего сведения в установленной форме полных текстов документов в области стандартизации, утвержденных Федеральным агентством.

Заявители, имеющие право обращаться в Федеральное агентство по вопросу получения информации об исполнении государственной функции

6. Заявителями, имеющими право обращаться в Федеральное агентство по вопросу получения информации об исполнении государственной функции, являются физические и юридические лица, заинтересованные в получении такой информации.

II. Требования к порядку исполнения государственной функции

Порядок информирования о правилах исполнении государственной функции

7. Информация о порядке исполнения государственной функции предоставляется:

непосредственно в Федеральном агентстве;

с использованием средств телефонной связи и по почте, в том числе электронной;

на Интернет-сайте Федерального агентства.

8. Сведения о местонахождении Федерального агентства, телефонах для справок и консультаций, адресе электронной почты Федерального агентства:

адрес: 119991, Москва, В-49, ГСП-1, Ленинский проспект, дом 9;

Факс:(495)236-6231,

телефоны: (495) 236-4500, 230-7370, 236-7263;

телефон для справок общего характера: (495) 236-0300,

телефон справочной службы об учтенных документах в области стандартизации: (495) 291-9998.

Интернет-портал: http://www.gost.ru,

адреса электронной почты: Accred@gost.ru.

Сведения о местонахождении подведомственной организации ФГУП "Стандартинформ", телефоны для справок, адреса электронной почты:

адрес: 123995, К-1, ГСП-5, Москва, Гранатный переулок, 4;

телефоны/факс: (495)290-43-09

Интернет-сайт: http://www.gostinfo.ru,

адреса электронной почты: info@gostinfo.ru

9. График (режим) приема запросов, предоставления консультаций и выдача справок Управлением развития, информационного обеспечения и аккредитации Федерального агентства (далее - Управление):

понедельник - четверг 10.00-17.00,

пятница 10.00-15.45,

перерыв 13.00-13.45,

выходные дни: суббота и воскресенье.

10. Информация о процедуре исполнения государственной функции по учету документов в области стандартизации и обеспечению их доступности заинтересованным лицам, а также текст Административного регламента размещается:

на стендах в помещении Федерального агентства;

в сети Интернет на Интернет-портале Федерального агентства.

11. На Интернет-портале Федерального агентства размещается следующая информация:

законодательные и иные нормативные правовые акты Российской Федерации, содержащие правовые нормы, регулирующие деятельность по исполнению государственной функции;

текст Административного регламента с приложениями;

местонахождение, номера телефонов для консультаций (справок), номера факса, адреса электронной почты Федерального агентства, график (режим) работы;

информация об учтенных документах в области стандартизации и формах обеспечения их доступности заинтересованным лицам.

Порядок получения заявителями консультаций (справок) по вопросам исполнения государственной функции

12. Консультации (справки) по вопросам исполнении государственной функции предоставляются посредством направления письма, при помощи телефонной связи или электронной почты.

Специалист, уполномоченный на предоставление консультаций (справок) по телефону, начинает ответ на телефонный звонок с информации о наименовании Управления Федерального агентства, в которое позвонил обратившийся, о фамилии, имени, отчестве и должности специалиста Управления, принявшего телефонный звонок.

В конце информирования сотрудник, осуществлявший информирование, должен кратко подвести итоги и перечислить меры, которые надо принять (кто именно, когда и что должен сделать).

13. Консультации (справки) по вопросам исполнения государственной функции по телефону предоставляются специалистом, уполномоченным на предоставление консультаций (справок), по вопросам, касающимся:

законодательных и иных нормативных правовых актов Российской Федерации, содержащих правовые нормы, регулирующие деятельность по исполнению государственной функции;

возможности ознакомления с текстом Административного регламента с приложениями;

утверждения документов в области стандартизации;

официального опубликования документов в области стандартизации;

распространения документов в области стандартизации;

срокам исполнения государственной функции;

порядка обжалования действий (бездействия) и решений, осуществляемых и принимаемых в ходе исполнения государственной функции.

Иные вопросы рассматриваются Федеральным агентством исключительно на основании письменного обращения, в том числе направленного посредством интерактивных сервисов Интернет-портала Федерального агентства.

14. Допускается предоставление консультации (справки) общего характера (о местонахождении Федерального агентства, графике работы) с использованием средств автоматического информирования.

15. При невозможности самостоятельно ответить на поставленный вопрос или при поступлении вопроса, не относящегося к исполнению государственной функции, специалист, принявший звонок, переадресует (переводит) телефонный звонок на другое должностное лицо или сообщает обратившемуся телефонный номер, по которому предоставляется необходимая информация.

Все обращения заявителей фиксируются в Журнале регистрации предоставления консультаций (справок) (приложение 1).

Сроки исполнения государственной функции

16. Исполнение государственной функции по учету документов в области стандартизации и обеспечению их доступности заинтересованным лицам осуществляется в сроки, предусмотренные для осуществления административных процедур, необходимых для исполнения данной государственной функции:

осуществления учетной записи о документе в области стандартизации в Книге учета документов в области стандартизации - не более 2 дней;

интерактивного ввода информации об учтенных документах в области стандартизации в АИС "НОРМДОК" - не более 7 дней;

подготовки уведомления об утверждении национального стандарта, размещение их на Интернет-портале Федерального агентства - не более 2 дней;

опубликования уведомлений об утверждении национальных стандартов в информационном указателе "Национальные стандарты" - в течение 30 дней со дня утверждения национального стандарта;

официального опубликования документов в области стандартизации, изменений, дополнений к ним в виде печатных изданий не позднее трех месяцев со дня утверждения национальных стандартов;

официального опубликование изменений, дополнений и поправок к документам в области стандартизации осуществляется ежемесячно в информационном указателе "Национальные стандарты" в сроки, установленные для опубликования документов в области стандартизации;

официального опубликования утвержденных национальных стандартов и других документов в области стандартизации, их изменений, дополнений к ним в электронно-цифровой форме на Интернет-портале Федерального агентства - в срок не более 30 дней после утверждения национальных стандартов и других документов в области стандартизации;

направления в федеральный информационный фонд технических регламентов и стандартов официально опубликованных документов в области стандартизации в виде печатных изданий и в электронно-цифровой форме - не более 2-х дней со дня поступления официально опубликованных документов в области стандартизации;

распространения документов в области стандартизации - в срок не более 30 дней со дня поступления запроса.

Перечень оснований для отказа в предоставлении заявителям информации о ходе исполнения государственной функции

17. Решение об отказе в предоставлении информации о ходе исполнения государственной функции принимается Руководителем (заместителем Руководителя) Федерального агентства или руководителем Управления в пределах предоставленных ему полномочий в течение одного рабочего дня с момента поступления запроса на рассмотрение руководства.

18. Основанием для отказа в предоставлении информации о ходе исполнения государственной функции является:

отсутствие отношения запрашиваемой информации к ходу исполнения государственной функции;

содержание в запросе нецензурных либо оскорбительных выражений, угроз жизни, здоровью и имуществу должностного лица, а также членов его семьи;

случаи, когда текст письменного обращения не поддается прочтению, о чем сообщается заявителю, направившему обращение, если его фамилия и почтовый адрес поддаются прочтению.

19. Об отказе в предоставлении информации о ходе исполнения государственной функции сообщается в той же форме, в которой поступил запрос (устно или письменно). Ответ на запрос или сообщение об отказе регистрируется в специальном журнале в строке "Дата направления ответа на запрос".

Требования к местам исполнения государственной функции

20. Исполнение Федеральным агентством государственной функции по учету документов в области стандартизации и обеспечению их доступности заинтересованным лицам осуществляется в здании Федерального агентства.

21. Рабочие места специалистов Федерального агентства, участвующие в обеспечении реализации государственной функции по учету документов в области стандартизации и обеспечению их доступности заинтересованным лицам должны быть оборудованы:

системой кондиционирования воздуха;

противопожарной системой и средствами пожаротушения;

системой оповещения о возникновении чрезвычайной ситуации;

системой охраны.

Каждое рабочее место специалистов должно быть оборудовано персональным компьютером с возможностью доступа к необходимым информационным базам данных, печатающим и сканирующим устройствам.

22. В холле здания, в котором расположено Федеральное агентство, должен быть размещен стенд, на котором размещена информация, содержащая график работы Федерального агентства, телефоны и адреса электронной почты специалистов Федерального агентства, а также условия и сроки приема и консультирования заявителей.

23. Прием и консультирование заявителей организованы на рабочих местах должностных лиц Федерального агентства в соответствии с графиком.

III. Административные процедуры

24. Исполнение государственной функции включает в себя следующие действия (административные процедуры):

осуществление учетной записи о документе в области стандартизации в Книге учета документов в области стандартизации;

интерактивный ввод информации об учтенных документах в области стандартизации в АИС "НОРМДОК";

подготовка уведомления об утверждении национального стандарта;

опубликование уведомлений об утверждении национальных стандартов в информационном указателе "Национальные стандарты" и размещение их на Интернет-портале Федерального агентства;

официальное опубликование документов в области стандартизации;

передача официально опубликованных документов в области стандартизации на бумажном носителе и в электронно-цифровой форме в федеральный информационный фонд технических регламентов и стандартов;

распространение документов в области стандартизации;

рассмотрение жалоб о действиях (бездействиях) и решениях, осуществляемых и принимаемых в ходе исполнения государственной функции.

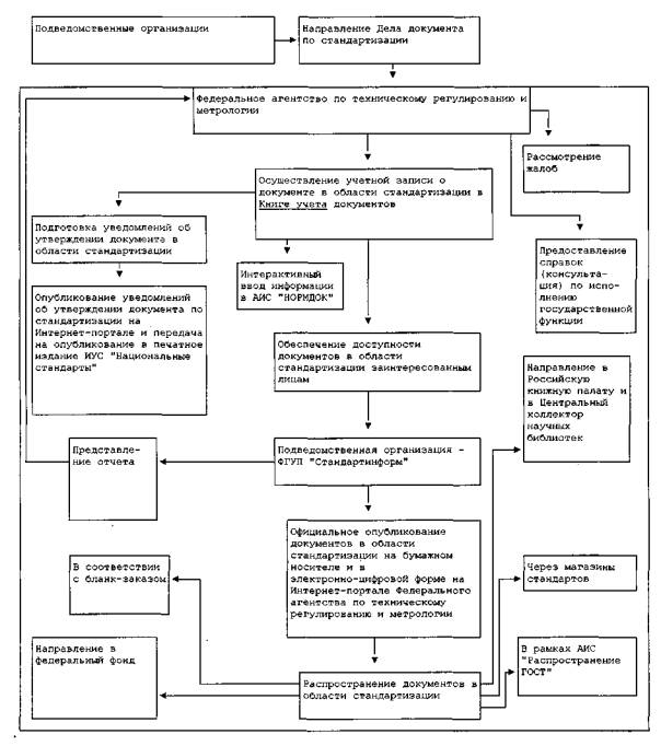
Блок-схема действий (административных процедур) приведена в приложении 2 к настоящему Административному регламенту.

Нумерация пунктов приводится в соответствии с источником

24. Если последний день срока выполнения действия (административной процедуры) приходится на выходной или праздничный день, действие выполняется в предшествующий ему рабочий день.

Осуществление учетной записи о документе в области стандартизации в Книге учета документов в области стандартизации

26. Основанием для исполнения административной процедуры по осуществлению учетной записи о документе в области стандартизации в Книге учета документов в области стандартизации (далее - Книга учета) является получение Дела документа от подведомственной организации.

27. Ответственным за проведение указанной процедуры является начальник Управления.

28. Учет документа в области стандартизации осуществляется путем внесения учетных данных о документе в области стандартизации в Книгу учета.

Запись учетных данных о документах в области стандартизации осуществляется в Книге учета (приложение 3). Книга учета имеет 4 тома для различных категорий документов в области стандартизации:

национальных стандартов Российской Федерации,

межгосударственных стандартов, вводимых в действие на территории Российской Федерации;

правил стандартизации, норм и рекомендаций в области стандартизации;

общероссийских классификаторов технико-экономической и социальной информации.

29. Запись учетных данных о документах в области стандартизации в Книге учета осуществляется в срок не более двух рабочих дней со дня получения Дела документа.

30. Заместитель Руководителя Федерального агентства контролирует процесс учета документов в области стандартизации и ежеквартально информирует Руководителя Федерального агентства о ходе выполнения административной процедуры.

31. Результатом данной административной процедуры является создание и поддержание в актуальном состоянии полных и достоверных данных об утвержденных документах в области стандартизации в форме Книги учета документов.

Интерактивный ввод информации об учтенном документе в области стандартизации в АИС "НОРМДОК"

32. Основанием для осуществления административной процедуры по интерактивному вводу информации об учтенном документе в области стандартизации в АИС "НОРМДОК" является получение Дела документа, в отношении которого была осуществлена учетная запись в Книге учета.

33. Ответственным за проведение указанной административной процедуры является начальник Управления.

34. В срок не более 2 дней после проведения учета документа в области стандартизации специалист Управления осуществляет интерактивный ввод информации о нем в технологическую (промежуточную) базу АИС "НОРМДОК".

35. Специалист Управления заполняет формат технологической базы следующей информацией:

библиографические данные - обозначение, наименование на русском и английском языках, дата введения в действие;

поисковые образы - коды Универсальной десятичной системы классификации (УДК), Общероссийского классификатора стандартов (ОКС), Общероссийского классификатора продукции (ОКП), вид стандарта, вид требований, ключевые слова;

ссылочные данные - обозначения замененных полностью или в части документов в области стандартизации, информация об идентичности, модификации и гармонизации стандарта с международным стандартом, нормативные ссылки;

сведения о разработчиках - об управлении Федерального агентства, о техническом комитете, об организации, внесшей документ в области стандартизации, о присоединившихся странах СНГ, об организации-разработчике, а также номер и дата принятия протокола;

область применения.

По каждому изменению (дополнению) к документу в области стандартизации вводится: обозначение изменяемого документа; сведения об учете изменения; дата учета, дата введения в действие; номер изменения, вид изменения.

36. Непосредственно после заполнения формата технологической (промежуточной) базы специалист Управления осуществляет контроль его заполнения и направление (репликацию) сформированной информации для подготовки к вводу в АИС "НОРМДОК".

37. На этапе подготовки к вводу в АИС "НОРМДОК" специалист Управления проверяет:

полноту заполнения реквизитов;

грамотность написания текстовой информации;

правильность написания обозначений замененных, ссылочных документов; наличие кодов классификаторов Универсальной десятичной системы классификации (УДК), Общероссийского классификатора стандартов (ОКС), Общероссийского классификатора продукции (ОКП);

правильность заполнения реквизитов - "Вид стандарта", "Требования и характеристики", "Технические комитеты", "Управления".

При обнаружении ошибок производится корректировка введенной информации.

38. После осуществления контроля сформированной информации в срок не более 5 дней с момента направления (репликации) информации из технологической (промежуточной) базы производится ввод информации из технологической (промежуточной) базы в эталонную базу АИС "НОРМДОК".

39. Заместитель Руководителя Федерального агентства контролирует процесс осуществления указанной административной процедуры и ежеквартально информирует Руководителя Федерального агентства о ходе ее выполнения.

40. Результатом исполнения административной процедуры является обеспечение условий для подготовки уведомления об утверждении национальных стандартов, а также создание и поддержание в актуальном состоянии полных и достоверных данных об утвержденных документах в области стандартизации в электронно-цифровой форме.

Подготовка уведомления об утверждении национального стандарта

41. Основанием для исполнения административной процедуры подготовки уведомления об утверждении национального стандарта является утверждение национального стандарта и получение Дела документа в области стандартизации, в отношении которого была осуществлена учетная запись в Книге учета и ввод информации в АИС "НОРМДОК".

42. Ответственным за проведение указанной административной процедуры является начальник Управления.

43. Специалист Управления в срок не более 2 рабочих дней после учета национального стандарта подготавливает уведомление об утверждении национального стандарта путем ввода в базу данных Федерального агентства "Уведомления об утверждении национальных стандартов" следующей информации:

даты и номера приказа Федерального агентства об утверждении национального стандарта;

обозначения национального стандарта;

наименования национального стандарта на русском и английском языках;

даты введения в действие;

даты ограничения срока действия;

номера и наименования технического комитета по стандартизации Российской Федерации;

информации о связи с другими документами.

Для изменений (поправок) к национальным стандартам дополнительно указывается порядковый номер изменения и вид изменения.

44. Заместитель Руководителя Федерального агентства контролирует процесс осуществления указанной административной процедуры и ежеквартально информирует Руководителя Федерального агентства о ходе ее выполнения.

45. Результатом исполнения данной административной процедуры является создание информационного сообщения об утвержденном и учтенном национальном стандарте.

Опубликование уведомления об утверждении национального стандарта в информационном указателе "Национальные стандарты" и размещение на Интернет-портале Федерального агентства

46. Основанием для исполнения административной процедуры опубликования уведомления об утверждении национального стандарта является поступление зарегистрированного приказа Федерального агентства об утверждении национального стандарта, а также сформированного уведомления в базе данных Федерального агентства "Уведомления об утверждении национальных стандартов".

47. Ответственным за проведение указанной административной процедуры является начальник Управления.

48. Опубликование уведомления об утверждении национального стандарта на Интернет-портале Федерального агентства производится автоматически непосредственно после его ввода в базу данных Федерального агентства "Уведомления об утверждении национальных стандартов" не позднее 2-х дней со дня утверждения стандарта.

49. Специалист Управления в срок не более 3 дней передает приказ Федерального агентства об утверждении национального стандарта и уведомление об утверждении национального стандарта в подведомственную организацию для опубликования уведомления об утверждении национального стандарта в информационном указателе "Национальные стандарты".

50. Опубликование уведомления об утверждении национального стандарта в информационном указателе "Национальные стандарты" осуществляется в течение 30 дней со дня утверждения национального стандарта и на Интернет-портале Федерального агентства в электронно-цифровой форме производится в срок не более 2-х дней со дня утверждения национального стандарта.

51. Заместитель Руководителя Федерального агентства контролирует процесс осуществления указанной административной процедуры и ежеквартально информирует Руководителя Федерального агентства о ходе ее выполнения.

52. Результатом исполнения данной административной процедуры является информирование заинтересованных лиц о вновь утвержденных национальных стандартах Российской Федерации в печатном издании и электронно-цифровой форме.

Обеспечение доступности документов в области стандартизации

53. Обеспечение доступности документов в области стандартизации заинтересованным лицам осуществляется путем их официального опубликования и распространения в виде печатных изданий и в электронно-цифровой форме.

54. К документам в области стандартизации, за исключением документов, содержащих государственную или служебную тайну, Федеральное агентство обеспечивает свободный доступ.

Свободный доступ предусматривает предоставление документов в области стандартизации всем заинтересованным лицам без обоснования необходимости получения ими указанных документов.

55. Ответственным за организацию работ по обеспечению доступности документов в области стандартизации заинтересованным лицам является начальник Управления.

56. Контроль обеспечения доступности документов в области стандартизации всем заинтересованным лицам осуществляет заместитель Руководителя Федерального агентства.

Официальное опубликование документов в области стандартизации

57. Основанием для исполнения административной процедуры официального опубликования документов в области стандартизации является утверждение документов в области стандартизации.

58. Источником официального опубликования документов в области стандартизации служит утвержденный приказом Федерального агентства документ в области стандартизации.

59. В срок не более 3 дней после учета документа в области стандартизации специалист Управления направляет в подведомственную организацию - ФГУП "Стандартинформ" для официального опубликования документа в области стандартизации первый экземпляр утвержденного документа, его копию и черновик с издательскими правками, электронную версию (при наличии), а также две копии приказа Федерального агентства.

Официальное опубликование документов в области стандартизации осуществляется в виде печатных изданий и в электронно-цифровой форме на Интернет-портале Федерального агентства.

60. Специалист Управления организует опубликование документов в области стандартизации в виде печатных изданий не позднее трех месяцев со дня утверждения документов в области стандартизации.

Официальное опубликование изменений, дополнений и поправок к документам в области стандартизации осуществляется ежемесячно в информационном указателе "Национальные стандарты" в сроки, установленные для опубликования документов в области стандартизации.

Нумерация пунктов приводится в соответствии с источником

62. Обеспечение на постоянной основе официального опубликования вновь утвержденных национальных стандартов, изменений, дополнений к ним в электронно-цифровой форме на Интернет-портале Федерального агентства в сети Интернет осуществляется в срок не более 30 дней после утверждения национальных стандартов. К официально опубликованным стандартам в электронно-цифровой форме обеспечивается свободный бесплатный доступ на срок, необходимый для ознакомления с ними - на 1 год.

Федеральное агентство обеспечивает до дня вступления в силу соответствующих технических регламентов размещение на постоянной основе в электронно-цифровой форме на Интернет-портале Федерального агентства в сети Интернет утвержденных национальных стандартов, изменений, дополнений к ним, содержащих обязательные требования к продукции, или к связанным с ними процессам проектирования (включая изыскания), производства, строительства, монтажа, наладки, эксплуатации, хранения, перевозки, реализации и утилизации в части, соответствующей целям: защиты жизни или здоровья граждан, имущества физических или юридических лиц, государственного или муниципального имущества; охраны окружающей среды, жизни или здоровья животных и растений; предупреждения действий, вводящих в заблуждение приобретателей.

63. Подведомственная организация - ФГУП "Стандартинформ" ежеквартально представляет отчет об опубликовании документов в области стандартизации начальнику Управления.

64. Заместитель Руководителя Федерального агентства контролирует процесс осуществления указанной административной процедуры и ежеквартально информирует Руководителя Федерального агентства о ходе ее выполнения.

65. Результатом исполнения административной процедуры является первое доведение до всеобщего сведения в установленной форме полного текста документа в области стандартизации, а также создание условий для обеспечения доступности документов в области стандартизации.

Распространение опубликованных документов в области стандартизации

66. Основанием для исполнения административной процедуры распространения опубликованных документов в области стандартизации на бумажном носителе и в электронно-цифровой форме является утверждение и опубликование документов в области стандартизации.

67. Источником распространения опубликованных документов в области стандартизации на бумажном носителе являются изданные типографским способом документы в области стандартизации.

Источником распространения опубликованных документов в области стандартизации в электронно-цифровой форме является изготовленное на основе издательского формата изображение документа в неизменяемом формате (pdf).

68. Специалист Управления организует направление в 2-х дневный срок со дня получения опубликованных документов в области стандартизации на бумажном носителе и в электронно-цифровой форме в федеральный информационный фонд технических регламентов и стандартов для хранения и обеспечения пользователей информацией об утвержденных документах, а также самими документами в области стандартизации или их копиями.

69. Специалист Управления организует распространение опубликованных документов в области стандартизации в виде печатных изданий:

по бланку заказа, распространяемому в качестве приложения к ежемесячному информационному указателю "Национальные стандарты" через территориальные отделы распространения научно-технической документации (НТД) и научно-технической информации (НТИ) подведомственной организации - ФГУП "Стандартинформ" в сроки, указанные в бланке заказа;

через Российскую книжную палату - в количестве 10 бесплатных экземпляров на следующий день после выхода в свет первой партии тиража для комплектования библиотек страны: Российской государственной библиотеки (г. Москва), Российской национальной библиотеки (г. Санкт-Петербург), Государственной публичной научно-технической библиотеки Сибирского отделения РАН (г. Новосибирск), Дальневосточной государственной научной библиотеки (г. Хабаровск), библиотеки РАН (г. Санкт-Петербург), Парламентской библиотеки (г. Москва), библиотеки Администрации Президента Российской Федерации (г. Москва), Государственной публичной научно-технической библиотеки России (г. Москва), Всероссийского института научной и технической информации РАН (г. Москва).

70. Специалист Управления обеспечивает представление одного экземпляра опубликованного типографским способом документа в области стандартизации техническим комитетам по стандартизации по закрепленной за ними тематике в срок одного месяца после выхода тиража.

71. Специалист Управления организует распространение официальных копий документов в области стандартизации на бумажном носителе по запросам заинтересованных лиц через автоматизированную информационную систему "Распространение ГОСТ" (АИС "Распространение ГОСТ") в срок не более 30 дней со дня поступления запроса. Он организует ведение и актуализацию информационного ресурса Федерального агентства АИС "Распространение ГОСТ", единого реестра абонентов системы, а также осуществляет количественный и качественный анализ информации о распространении документов в рамках АИС "Распространение ГОСТ".

Специалист Управления публикует на Интернет-портале Федерального агентства перечень организаций, осуществляющих распространение официальных копий документов в области стандартизации на бумажном носителе.

72. Подведомственная организация - ФГУП "Стандартинформ" ежеквартально представляет отчет о распространении документов в области стандартизации начальнику Управления.

Заместитель Руководителя Федерального агентства контролирует процесс предоставления заинтересованным лицам текстов документов в области стандартизации на бумажном носителе и в электронно-цифровой форме и ежеквартально информирует Руководителя Федерального агентства о ходе ее выполнения.

73. Результатом исполнения административной процедуры является предоставление заинтересованным лицам опубликованных документов в области стандартизации, утвержденных Федеральным агентством.

Порядок и формы контроля исполнения государственной функции

74. Текущий контроль исполнения государственной функции осуществляется путем анализа отчетности структурного подразделения Федерального агентства, ответственного за исполнение административной процедуры, а также ежеквартальных отчетов подведомственной организации - ФГУП "Стандартинформ". Периодичность осуществления текущего контроля составляет один раз в 3 месяца.

Текущий контроль сроков исполнения государственной функции осуществляется также путем применения процедур контроля в автоматизированной системе делопроизводства Федерального агентства.

75. Контроль полноты и качества исполнения государственной функции включает в себя проведение проверок, рассмотрение, принятие в пределах компетенции решений и подготовку ответов на обращения граждан, содержащих жалобы на решения, действия (бездействие) должностных лиц.

76. Контроль соблюдения последовательности действий, определенных административными процедурами по исполнению государственной функции и принятием решений должностными лицами, может осуществляться путем проведения заместителем Руководителя Федерального агентства проверок соблюдения и исполнения специалистами ФГУП "Стандартинформ", должностными лицами и специалистами Федерального агентства нормативных правовых актов Российской Федерации, а также положений административного регламента.

По результатам проведенных проверок, оформленных документально в установленном порядке, в случае выявления нарушений прав граждан Руководителем Федерального агентства осуществляется привлечение виновных лиц к ответственности в соответствии с законодательством Российской Федерации.

При проверке могут рассматриваться все вопросы, связанные с исполнением государственной функции (комплексные проверки) или отдельные вопросы (тематические проверки). Проверка также может проводиться по конкретному обращению гражданина.

Для проведения проверки полноты и качества исполнения государственной функции формируется комиссия.

Результаты деятельности комиссии оформляются в виде акта, в котором отмечаются выявленные недостатки и предложения по их устранению.

Акт подписывается председателем комиссии и утверждается Руководителем Федерального агентства.

77. Контроль полноты и качества исполнения государственной функции со стороны Министерства промышленности и торговли Российской Федерации включает в себя рассмотрение ежеквартальных отчетов Федерального агентства, а также может осуществляться путем проведения проверок соблюдения и исполнения должностными лицами нормативных правовых актов Российской Федерации, а также положений административного регламента.

Порядок обжалования действия (бездействия) и решений, осуществляемых (принятых) в ходе исполнения государственной функции

78. Действия (бездействие) и решения, осуществляемые (принятые) в ходе исполнения государственной функции на основании настоящего регламента, могут быть обжалованы в досудебном порядке (Руководителю Федерального агентства по техническому регулированию и метрологии, в том числе на действия (бездействие) работников ФГУП "Стандартинформ", в Министерство промышленности и торговли Российской Федерации) и в судебном порядке.

79. Досудебное обжалование.

79.1. Заявители могут обратиться с жалобой на действия (бездействие) и решения, осуществляемые (принятые) в ходе осуществления государственной функции на основании настоящего Административного регламента лично (устно) или направить письменное предложение, заявление или жалобу Руководителю Федерального агентства.

79.2. В письменном обращении указываются:

наименование Федерального агентства;

фамилия, имя, отчество заинтересованного лица (последнее - при наличии), (а также фамилия, имя, отчество уполномоченного представителя в случае письменного обращения представителя);

- полное наименование юридического лица (в случае обращения от имени юридического лица);

- почтовый адрес, по которому должен быть написан ответ или уведомление о переадресации обращения;

- суть письменного обращения;

- личная подпись заинтересованного лица (его уполномоченного представителя) и дата.

79.3. Предметом досудебного обжалования могут являться действия (бездействие) должностного лица Федерального агентства (специалиста ФГУП "Стандартинформ"), а также принимаемого им решения при исполнении государственной функции, повлекшие за собой ущемление прав заявителя в получении документов в области стандартизации и достоверной информации о документах в области стандартизации.

79.4. Основания для отказа в рассмотрении жалобы либо приостановления ее рассмотрения являются:

отсутствие в жалобе почтового адреса заявителя, по которому должен быть направлен ответ;

содержание в жалобе нецензурных либо оскорбительных выражения, угрозы жизни, здоровью, имуществу должностных лиц Федерального агентства, а также членов их семей,

не поддается прочтению текст жалобы, ответ на него не дается, о чем сообщается заявителю, направившему письменное обращение, если его фамилия и почтовый адрес не поддаются прочтению;

Федеральное агентство вправе оставить жалобу без ответа по существу поставленных в нем вопросов и сообщить заявителю, направившему жалобу, о недопустимости злоупотребления правом в случаях, когда содержание в письменном обращении вопроса, на который заявителю многократно давались письменные ответы по существу в связи с ранее направляемыми жалобами, и при этом в жалобе не приводятся новые доводы или обстоятельства, руководитель Федерального агентства (заместитель руководителя) вправе принять решение о безосновательности очередной жалобы и прекращении переписки с заявителем по данному вопросу при условии, что указанная жалоба и ранее направляемые жалобы направлялись в Федеральное агентство. О данном решении уведомляется заявитель, направивший жалобу.

79.5. Права заявителя на получение информации и документов, необходимых для обоснования и рассмотрения жалобы.

Должностные лица Федерального агентства:

обязаны предоставить заявителю по его просьбе ознакомление с документами и материалами, необходимыми ему для обоснования и рассмотрения жалобы, т.е. обеспечить его информацией, непосредственно затрагивающей его права, если иное не предусмотрено законом;

обязаны обеспечить объективное, всестороннее и своевременное рассмотрение жалобы, в случае необходимости - с участием заявителя, направившего жалобу, или его законного представителя.

вправе запрашивать необходимые для рассмотрения жалобы документы и материалы в других государственных органах, органах местного самоуправления и у иных должностных лиц, за исключением судов, органов дознания и органов предварительного следствия;

обязаны по результатам рассмотрения жалобы принимать меры, направленные на восстановление или защиту нарушенных прав, свобод и законных интересов заявителя, давать письменный ответ по существу поставленных в жалобе вопросов.

79.6. Ответ на жалобу подписывается Руководителем (заместителем Руководителя) Федерального агентства либо уполномоченным на то должностным лицом Федерального агентства.

Жалоба, поступившая в Федеральное агентство, подлежит обязательной регистрации в течение трех дней с момента поступления.

Письменная жалоба, поступившая в Федеральное агентство, рассматривается в течение 30 дней со дня регистрации.

В исключительных случаях Руководитель (заместитель Руководителя) Федерального агентства вправе продлить срок рассмотрения жалобы не более чем на 30 дней, уведомив о продлении срока ее рассмотрения заявителя, направившего жалобу.

79.7. Заместитель Руководителя Федерального агентства, начальник Управления (далее - должностные лица) проводят личный прием заявителей с жалобами на действия (бездействие) и решения, осуществляемые (принятые) в ходе осуществления государственной функции на основании настоящего Регламента. Информация о месте приема, а также об установленных для приема днях и часах доводится до сведения граждан.

79.8. Если в результате рассмотрения жалоба признана обоснованной, то принимается решение об осуществлении действий по предоставлению сведений заинтересованному лицу и применении мер ответственности к сотруднику, допустившему нарушения в ходе осуществления государственной функции на основании настоящего Регламента, которые повлекли за собой жалобу заинтересованного лица. Заинтересованному лицу направляется сообщение о принятом решении и действиях, осуществленных в соответствии с принятым решением.

79.9. Обращения заинтересованных лиц считаются разрешенными, если рассмотрены все поставленные в них вопросы, приняты необходимые меры и даны письменные ответы (в пределах компетенции) по существу всех поставленных в обращениях вопросов.

79.10. Если заинтересованные лица не удовлетворены решением, принятым в ходе рассмотрения жалобы должностными лицами Федерального агентства, или решение ими не было принято, то заинтересованные лица вправе обратиться письменно почтовым отправлением в Министерство промышленности и торговли Российской Федерации.

80. Судебное обжалование.

80.1. В случае, когда заявитель считает, что его обращение в Федеральное агентство или в Минпромторг России не разрешено и письменные ответы на его запросы его не удовлетворяют, т.е. по его мнению, его права нарушены, он вправе обратиться с жалобой на действия (бездействие) Федерального агентства (Минпромторга России) в суд.

80.2. Для обращения в суд с жалобой в соответствии со ст. 5 Закона Российской Федерации от 27 апреля 1993 г. N 4866-1 "Об обжаловании в суд действий и решений, нарушающих права и свободы граждан" (с изменениями от 14 декабря 1995 г.) устанавливаются следующие сроки:

три месяца со дня, когда заявителю стало известно о нарушении его прав;

один месяц со дня получения гражданином письменного уведомления об отказе Федерального агентства (Минпромторг России) в удовлетворении жалобы или со дня истечения месячного срока после подачи жалобы, если заявителем не был получен на нее письменный ответ.

Пропущенный по уважительной причине срок подачи жалобы может быть восстановлен судом.

80.3. Жалобы на действия (бездействие) государственных служащих Федерального агентства в ходе исполнения государственной функции по учету документов в области стандартизации и обеспечения доступности заинтересованным лицам рассматриваются судами общей юрисдикции и арбитражным судом.

Приложение 1

Форма журнала регистрации предоставления консультаций (справок) о ходе исполнения государственной функции по учету национальных стандартов, правил стандартизации, норм и рекомендаций в этой области и обеспечению их доступности заинтересованным лицам, а также отказ в их предоставлении (специальный журнал)

N п/п

Дата и время приема запроса

Наименование организации, ф.и.о. физического лица, запросившего консультацию или справку

Форма запроса (устно, письменно, др.) Время приема устного запроса

Запрашиваемые сведения

Дата (номер) письма - ответа на письменный запрос

Дата и время предоставления устной консультации (справки)

Дата направления отказа в предоставлении консультации (справки) с указанием причин

Примечание

 

 

 

 

 

 

 

 

 

Приложение 2

Блок-схема исполнения Федеральным агентством по техническому регулированию и метрологии государственной функции по учету национальных стандартов, правил стандартизации, норм и рекомендаций в этой области и обеспечению их доступности заинтересованным лицам

 

 

Приложение 3

Форма Книги учета утвержденных документов в области стандартизации

Дата учета

Обозначение документа

Наименование документа

Взамен или впервые

Кем утвержден

Срок введения

Кем разработан

Наименование технического комитета

Тема по программе разработки национальных стандартов

Управление Федерального агентства, ответственное за разработку

ОКС

N и дата Приказа Федерального агентства

 

 

 

 

 

 

 

 

 

 

 

 

 

 




ГОСТЫ, СТРОИТЕЛЬНЫЕ и ТЕХНИЧЕСКИЕ НОРМАТИВЫ.
Некоммерческая онлайн система, содержащая все Российские Госты, национальные Стандарты и нормативы.
В Системе содержится более 150000 файлов нормативно-технической документации, действующей на территории РФ.
Система предназначена для широкого круга инженерно-технических специалистов.

Рейтинг@Mail.ru Яндекс цитирования

Copyright © www.gostrf.com, 2008 - 2026