Крупнейшая бесплатная информационно-справочная система онлайн доступа к полному собранию технических нормативно-правовых актов РФ. Огромная база технических нормативов (более 150 тысяч документов) и полное собрание национальных стандартов, аутентичное официальной базе Госстандарта. GOSTRF.com - это более 1 Терабайта бесплатной технической информации для всех пользователей интернета. Все электронные копии представленных здесь документов могут распространяться без каких-либо ограничений. Поощряется распространение информации с этого сайта на любых других ресурсах. Каждый человек имеет право на неограниченный доступ к этим документам! Каждый человек имеет право на знание требований, изложенных в данных нормативно-правовых актах!

  


 

ГОСТ Р ИСО/ТО 10303-12-2000

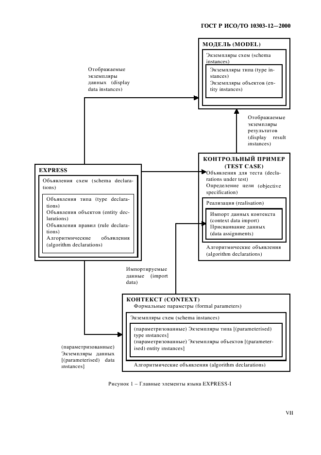
Системы автоматизации производства и их интеграция. Представление данных об изделии и обмен этими данными. Часть 12. Методы описания. Справочное руководство по языку EXPRESS-1

Обозначение:ГОСТ Р ИСО/ТО 10303-12-2000
Текущий статус документа: действующий
Название документа рус.:Системы автоматизации производства и их интеграция. Представление данных об изделии и обмен этими данными. Часть 12. Методы описания. Справочное руководство по языку EXPRESS-1
Название документа англ.:Industrial automation systems and integration. Product data representation and exchande. Part 12. Description methods. The EXPRESS-1 language reference manual
Дата актуализации текста:01.12.2013
Дата издания:13.03.2001
Дата введения:01.01.2002
Дата последнего изменения:22.05.2013
Область применения:Настоящий стандарт определяет язык, на котором может быть описан (отображен) экземпляр (часть) рассматриваемой предметной области. Стандарт также определяет метод формального описания для поддержки спецификаций абстрактных тестовых (контрольных) примеров. Данный язык называется EXPRESS-1
ГОСТ Р ИСО/ТО 10303-12-2000ГОСТ Р ИСО/ТО 10303-12-2000ГОСТ Р ИСО/ТО 10303-12-2000ГОСТ Р ИСО/ТО 10303-12-2000ГОСТ Р ИСО/ТО 10303-12-2000ГОСТ Р ИСО/ТО 10303-12-2000ГОСТ Р ИСО/ТО 10303-12-2000ГОСТ Р ИСО/ТО 10303-12-2000ГОСТ Р ИСО/ТО 10303-12-2000ГОСТ Р ИСО/ТО 10303-12-2000ГОСТ Р ИСО/ТО 10303-12-2000ГОСТ Р ИСО/ТО 10303-12-2000ГОСТ Р ИСО/ТО 10303-12-2000ГОСТ Р ИСО/ТО 10303-12-2000ГОСТ Р ИСО/ТО 10303-12-2000ГОСТ Р ИСО/ТО 10303-12-2000ГОСТ Р ИСО/ТО 10303-12-2000ГОСТ Р ИСО/ТО 10303-12-2000ГОСТ Р ИСО/ТО 10303-12-2000ГОСТ Р ИСО/ТО 10303-12-2000ГОСТ Р ИСО/ТО 10303-12-2000ГОСТ Р ИСО/ТО 10303-12-2000ГОСТ Р ИСО/ТО 10303-12-2000ГОСТ Р ИСО/ТО 10303-12-2000ГОСТ Р ИСО/ТО 10303-12-2000ГОСТ Р ИСО/ТО 10303-12-2000ГОСТ Р ИСО/ТО 10303-12-2000ГОСТ Р ИСО/ТО 10303-12-2000ГОСТ Р ИСО/ТО 10303-12-2000ГОСТ Р ИСО/ТО 10303-12-2000ГОСТ Р ИСО/ТО 10303-12-2000ГОСТ Р ИСО/ТО 10303-12-2000ГОСТ Р ИСО/ТО 10303-12-2000ГОСТ Р ИСО/ТО 10303-12-2000ГОСТ Р ИСО/ТО 10303-12-2000ГОСТ Р ИСО/ТО 10303-12-2000ГОСТ Р ИСО/ТО 10303-12-2000ГОСТ Р ИСО/ТО 10303-12-2000ГОСТ Р ИСО/ТО 10303-12-2000ГОСТ Р ИСО/ТО 10303-12-2000ГОСТ Р ИСО/ТО 10303-12-2000ГОСТ Р ИСО/ТО 10303-12-2000ГОСТ Р ИСО/ТО 10303-12-2000ГОСТ Р ИСО/ТО 10303-12-2000ГОСТ Р ИСО/ТО 10303-12-2000ГОСТ Р ИСО/ТО 10303-12-2000ГОСТ Р ИСО/ТО 10303-12-2000ГОСТ Р ИСО/ТО 10303-12-2000ГОСТ Р ИСО/ТО 10303-12-2000ГОСТ Р ИСО/ТО 10303-12-2000ГОСТ Р ИСО/ТО 10303-12-2000ГОСТ Р ИСО/ТО 10303-12-2000ГОСТ Р ИСО/ТО 10303-12-2000ГОСТ Р ИСО/ТО 10303-12-2000ГОСТ Р ИСО/ТО 10303-12-2000ГОСТ Р ИСО/ТО 10303-12-2000ГОСТ Р ИСО/ТО 10303-12-2000ГОСТ Р ИСО/ТО 10303-12-2000ГОСТ Р ИСО/ТО 10303-12-2000ГОСТ Р ИСО/ТО 10303-12-2000ГОСТ Р ИСО/ТО 10303-12-2000ГОСТ Р ИСО/ТО 10303-12-2000ГОСТ Р ИСО/ТО 10303-12-2000ГОСТ Р ИСО/ТО 10303-12-2000ГОСТ Р ИСО/ТО 10303-12-2000ГОСТ Р ИСО/ТО 10303-12-2000ГОСТ Р ИСО/ТО 10303-12-2000ГОСТ Р ИСО/ТО 10303-12-2000ГОСТ Р ИСО/ТО 10303-12-2000ГОСТ Р ИСО/ТО 10303-12-2000ГОСТ Р ИСО/ТО 10303-12-2000ГОСТ Р ИСО/ТО 10303-12-2000ГОСТ Р ИСО/ТО 10303-12-2000ГОСТ Р ИСО/ТО 10303-12-2000ГОСТ Р ИСО/ТО 10303-12-2000ГОСТ Р ИСО/ТО 10303-12-2000ГОСТ Р ИСО/ТО 10303-12-2000ГОСТ Р ИСО/ТО 10303-12-2000ГОСТ Р ИСО/ТО 10303-12-2000ГОСТ Р ИСО/ТО 10303-12-2000ГОСТ Р ИСО/ТО 10303-12-2000ГОСТ Р ИСО/ТО 10303-12-2000ГОСТ Р ИСО/ТО 10303-12-2000ГОСТ Р ИСО/ТО 10303-12-2000ГОСТ Р ИСО/ТО 10303-12-2000ГОСТ Р ИСО/ТО 10303-12-2000
 




ГОСТЫ, СТРОИТЕЛЬНЫЕ и ТЕХНИЧЕСКИЕ НОРМАТИВЫ.
Некоммерческая онлайн система, содержащая все Российские Госты, национальные Стандарты и нормативы.
В Системе содержится более 150000 файлов нормативно-технической документации, действующей на территории РФ.
Система предназначена для широкого круга инженерно-технических специалистов.

Рейтинг@Mail.ru Яндекс цитирования

Copyright © www.gostrf.com, 2008 - 2026